تعتبر الباوربيفوت (PowerPivot) أداة تحليل بيانات سهلة الاستخدام . يمكنك استخدام الباوربيفوت (PowerPivot) للوصول إلى البيانات وتقسيمها من أي مصدر تقريبا. يمكنك إنشاء التقارير الرائعة الخاصة بك والتطبيقات التحليلية و تبادل الأفكار بسهولة والتعاون مع الزملاء من خلال المايكروسوفت اكسل (Microsoft Excel) والشيربوينت (SharePoint).
باستخدام الباوربيفوت (PowerPivot)، يمكنك استيراد البيانات وإنشاء علاقات وإنشاء أعمدة ومقاييس محسوبة وإضافة جداول محورية (PivotTable) والمخططات المحورية (Pivot Charts).

الخطوة ١ - يمكنك استخدام طريقة عرض المخطط في الباوربيفوت (PowerPivot) لإنشاء علاقة. للبدء، احصل على المزيد من البيانات في المصنف. يمكنك نسخ ولصق البيانات من صفحة ويب أيضا. إدراج ورقة عمل جديدة.
الخطوة ٢ - نسخ البيانات من صفحة الويب والصقها على ورقة العمل.
الخطوة ٣ - إنشاء جدول باستخدام البيانات. قم بتسمية الجدول ب "المضيفون" (Hosts) وإعادة تسمية ورقة العمل ب "المضيفون" (Hosts) أيضا.

الخطوة ٤ - انقر على "المضيفون" (Hosts) في ورقة العمل. انقر فوق علامة تبويب الباوربيفوت (POWERPIVOT ) في الشريط.
الخطوة ٥ - في مجموعة الجداول، انقر على "إضافة إلى نموذج البيانات" (Add to Data Model) .

تتم إضافة جدول "المضيفون" (Hosts) إلى نموذج البيانات في المصنف. يتم فتح إطار الباوربيفوت (PowerPivot).
ستجد كافة الجداول في نموذج البيانات في الباوربيفوت (PowerPivot)، على الرغم من أن بعضها غير موجود في أوراق العمل في المصنف.

الخطوة ٦ - في إطار الباوربيفوت (PowerPivot)، في مجموعة العرض (View)، انقر على عرض الرسم التخطيطي
(Diagram View).
الخطوة ٧ - أستخدم شريط الشرائح لتغيير حجم الرسم التخطيطي بحيث يمكنك رؤية كل الجداول في الرسم التخطيطي

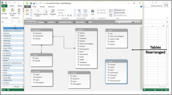
الخطوة ٨ - إعادة ترتيب الجداول بسحب شريط العنوان الخاص بها، بحيث تكون مرئية وموضوعة بجانب بعضها البعض.
الجداول الأربعة "المضيفون" (Hosts) ، و"الأحداث" (Events) و (W_Teams) و (S_Teams) ليست متعلقة ببقية الجدول:

الخطوة ٩ - يوجد على جدول "الميداليات" (Medals) وعلى جدول "الأحداث" (Events) حقل يدعى (DebenceEvent). أيضا، يتكون عمود (DebenceEvent) في جدول "الأحداث" (Events) من قيم فريدة وغير متكررة. انقر فوق عرض البيانات
(Data View) في مجموعة العرض (Views Group). تحقق من عمود (DepolicyEvent) في جدول" الأحداث" (Events)

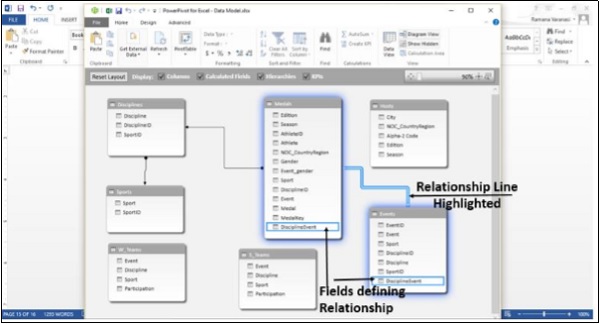
الخطوة ١٠ - مرة أخرى، انقر على عرض الرسم التخطيطي (Diagram View). انقر فوق (DisciplineEvent) في جدول" الأحداث"
(Events) واسحبه إلى (DisciplineEvent) في جدول "الميداليات" (Medals). سيظهر سطر بين جدول "الأحداث" (Events) وجدول "الميداليات" (Medals)، وهذا يشير إلى وجود علاقة بينهما.

الخطوة ١١ - انقر على الخط. سيتم إبراز الخط والحقول التي تحدد العلاقة بين الجدولين كما هو موضح في الصورة المذكورة أدناه.

نموذج البيانات (Data Model) باستخدام الأعمدة المحسوبة (Calculated Columns)
لا يزال جدول "المضيفين" (Hostes) غير متصل بأي من الجداول الأخرى. للقيام بذلك ، يجب أولاً العثور على حقل به قيم تحدد كل صف في جدول "المضيفين" (Hosts) بشكل فريد. بعد ذلك ، ابحث في نموذج البيانات (Data Model) لمعرفة ما إذا كانت هذه البيانات نفسها موجودة في جدول آخر. يمكن القيام بذلك باستخدام عرض البيانات (Data View).
الخطوة ١ - الانتقال إلى عرض البيانات (Data View). هناك طريقتان للقيام بذلك.
1. انقر على عرض البيانات(Data View) في مجموعة العرض (View).
2. انقر على زر "الشبكة" (Grid) في شريط المهام.

سيظهر عرض البيانات (Data View).
الخطوة ٢ - انقر على جدول "المضيفون" (Hosts).
الخطوة ٣ - تحقق من البيانات الموجودة في جدول "المضيفون" (Hosts) لمعرفة ما إذا كان هناك حقل ذي قيم فريدة.
لا يوجد هذا الحقل في جدول "المضيفون" (Hosts) .لا يمكنك تحرير البيانات الموجودة أو حذفها باستخدام الباوربيفوت (PowerPivot). على أي حال، يمكنك إنشاء أعمدة جديدة باستخدام الحقول المحسوبة (Calculated Fields) بناء على البيانات الموجودة. في الباوربيفوت (PowerPivot) ، يمكنك استخدام تعبيرات تحليل البيانات (DAX) لإنشاء حسابات.
بجوار الأعمدة الموجودة يوجد عمود فارغ عنوانه" إضافة عمود" ( Add Column) يوفر الباوربيفوت (PowerPivot) ذلك العمود كموضع مؤقت.

الخطوة ٤ - في شريط الصيغة، اكتب صيغة DAX
= CONCATENATE([Edition],[Season])
اضغط مفتاح "الإدخال" (Enter). يتم تعبئة "إضافة عمود" (Add Column) بالقيم. تحقق من القيم للتأكد من أنها مختلفة بكل الصفوف.

الخطوة ٥ - يسمى العمود الذي تم إنشاؤه حديثا مع القيم المنشأة "العمود المنشأ-1" (CreatedColumn1) لتغيير اسم العمود، حدد العمود، ثم انقر بزر الفأرة الأيمن عليه.
الخطوة ٦ - انقر على خيار إعادة تسمية العمود ( Rename Column).

الخطوة ٧ - إعادة تسمية العمود باسم "EditionID".

الخطوة ٨ - الآن، حدد جدول "الميداليات" (Medals).
الخطوة ٩ - حدد إضافة عمود (Add Column).
الخطوة ١٠ - في شريط الصيغة، اكتب صيغة DAX،
= YEAR ([EDITION])
واضغط مفتاح الإدخال (Enter).
الخطوة ١١ - إعادة تسمية العمود ب "سنة" (Year).

الخطوة ١٢ - حدد إضافة عمود (Add Column).
الخطوة ١٣ - كتابة في شريط الصيغة،
= CONCATENATE ([Year], [Season])
يتم إنشاء عمود جديد ذو قيم مماثلة لتلك الموجودة في عمود (EditionID) في جدول "المضيفون" (Hosts)
الخطوة ١٤ - إعادة تسمية العمود باسم (EditionID)
الخطوة ١٥ - فرز العمود بترتيب تصاعدي.

الخطوة ١ - الانتقال إلى "عرض المخطط" (Diagram View). تأكد من أن جدول "الميداليات" (Medals) و"المضيفون" (Hosts) قريبة من بعضها البعض.

الخطوة ٢ - اسحب عمود ""EditionID في "الميادليات" (Medals) إلى عمود EditionID"" في"المضيفون" (Hosts)
يقوم الباوربيفوت (PowerPivot) بإنشاء علاقة بين الجدولين. يشير الخط بين الجدولين إلى العلاقة المنشأة. يتم إبراز حقل (EditionID) في كلا الجدولين مما يشير إلى أن العلاقة تعتمد على عمود (EditionID).

لا يوجد تعليقات
لاضافة سؤال او تعليق على الدرس يتوجب عليك تسجيل الدخول
تسجيل الدخولدروس اخرى مشابهة